2025年03月的文章
全新租赁商城小程序源码 基于ThinkPHP+UniApp开发
全新租赁小程序平台源码,采用thinkphp+uniapp构建租赁商城应用 此租赁商城小程序,基于thinkphp与uniapp技术框架开发,专为提供物品租赁服务而设计。 助力客户快速搭建多样化租赁场景,小程序...
最新学生成绩管理系统源码 Tp6框架
最新学生成绩管理系统源码(ThinkPHP6框架) 专为教育机构设计的学生成绩管理系统,提升教师工作效率,优化成绩管理流程。基于PHP开发,采用ThinkPHP6框架,前端使用X-admin 2.2构建界面...
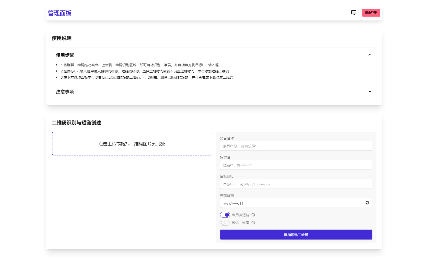
微信群永久二维码生成器源码
解决微信群二维码频繁失效问题,这款工具可生成永久二维码,无需服务器。同时支持短链接转换功能。 核心功能 1. 生成永久短链接,自动指向最新微信群二维码 2. 通用短链接生成服务  ...
最新姓名配对测算系统源码 带后台
2025姓名配对测算系统源码优化总结 本系统是一套全新的姓名配对测算工具,配备现代化UI设计,适配各大平台投流需求。源码全开源,便于二次开发与定制。 核心亮点: 全新UI设计:界面美观大方,...
最新公共聊天室ChatNetV1.11-V1.9源码 完整汉化版
最新公共聊天室系统源码:ChatNet V1.11-V1.9 完整汉化版 近期发现一款界面美观、聊天流畅且功能强大的聊天室源码,支持图片、语音文件发送及游客登录。 网上的聊天室源码基本都是ChatNet程序。...
LightPicture图床系统php源码
轻量级企业团队图片资源管理&图床系统概述 核心功能: 兼容多种存储:无缝对接第三方云储存(阿里云OSS、腾讯云COS、七牛云)及本地存储。 多桶管理:支持同时管理多个对象存储桶,灵活高效...









